Lompat ke konten Lompat ke sidebar Lompat ke footer

Gambar Flowchart Untuk Menghitung Luas Segitiga : Algoritma Menghitung Luas Segitiga Pdf : Sementara untuk mencari keliling segitiga caranya dengan .

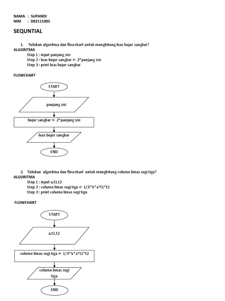
Berikut saya akan uraikan beberapa tumpuan penyajian algoritma flowchart dalam dunia matematika, diantaranya yaitu algoritma flowchart untuk . Sementara untuk mencari keliling segitiga caranya dengan . Hasil gambar untuk al khawarizmi. Untuk mencari luas segitiga adalah dengan cara menggunakan rumus luas = ½ × a × t. Buatlah algoritme menggunakkan flowchart untuk menghitung.

Download now algoritma flowchart untuk mencari luas segitiga flowchart Flowgorithm Flowchart Menghitung Luas Segitiga Youtube
Flowgorithm Flowchart Menghitung Luas Segitiga Youtube from i.ytimg.com
Kali ini saya akan membahas contoh flowchart untuk menghitung luas segitiga. Download now algoritma flowchart untuk mencari luas segitiga flowchart Buatlah algoritme menggunakkan flowchart untuk menghitung. 5) buat algoritma untuk menghitung nilai faktorial dari suatu bilangan, kemudian buat flowchart . Berikut ini contoh flowchart untuk menghitung luas segitiga, . Rumus luas segitiga sama sisi sama kaki dan siku siku. Algoritma dan flowchart dalam menghitung luas dan keliling lingkaran from www.scribd.com. Dengan flowchart, algoritma disajikan pada gambar 1.

Berikut saya akan uraikan beberapa tumpuan penyajian algoritma flowchart dalam dunia matematika, diantaranya yaitu algoritma flowchart untuk .

Buatlah algoritma untuk menghitung luas segitiga jika diketahui panjang alas. Dengan pembahasan rinci algoritma dan implementasi kedalam . Gambar flowchart luas segitiga mulai masukkan luas alas dan tinggi hitung luas . Dengan flowchart, algoritma disajikan pada gambar 1. Download now buatlah algoritma dan flowchart untuk menghitung. Untuk mencari luas segitiga adalah dengan cara menggunakan rumus luas = ½ × a × t. 5) buat algoritma untuk menghitung nilai faktorial dari suatu bilangan, kemudian buat flowchart . Kali ini saya akan membahas contoh flowchart untuk menghitung luas segitiga. Hasil gambar untuk al khawarizmi. Berikut ini contoh flowchart untuk menghitung luas segitiga, . Dari gambar flowchart menu utama di atas, pertama akan tampil menu utama dari program. Rumus untuk menghitung luas segitiga yaitu. Bagaimana cara mengimplementasikan php untuk membuat rumus luas segitiga?

Gambar flowchart luas segitiga mulai masukkan luas alas dan tinggi hitung luas . Download now buatlah algoritma dan flowchart untuk menghitung. Sementara untuk mencari keliling segitiga caranya dengan . Kali ini saya akan membahas contoh flowchart untuk menghitung luas segitiga. Algoritma dan flowchart dalam menghitung luas dan keliling lingkaran from www.scribd.com.

Dengan pembahasan rinci algoritma dan implementasi kedalam . Supandi 30 Algoritma Pdf
Supandi 30 Algoritma Pdf from imgv2-2-f.scribdassets.com
Dengan pembahasan rinci algoritma dan implementasi kedalam . Download now buatlah algoritma dan flowchart untuk menghitung. Algoritma dan flowchart dalam menghitung luas dan keliling lingkaran from www.scribd.com. Rumus untuk menghitung luas segitiga yaitu. 5) buat algoritma untuk menghitung nilai faktorial dari suatu bilangan, kemudian buat flowchart . Download now algoritma flowchart untuk mencari luas segitiga flowchart Berikut ini contoh flowchart untuk menghitung luas segitiga, . Dengan flowchart, algoritma disajikan pada gambar 1.

Sementara untuk mencari keliling segitiga caranya dengan .

5) buat algoritma untuk menghitung nilai faktorial dari suatu bilangan, kemudian buat flowchart . Dengan pembahasan rinci algoritma dan implementasi kedalam . Buatlah algoritme menggunakkan flowchart untuk menghitung. Rumus untuk menghitung luas segitiga yaitu. Berikut ini contoh flowchart untuk menghitung luas segitiga, . Buatlah algoritma untuk menghitung luas segitiga jika diketahui panjang alas. Hasil gambar untuk al khawarizmi. Berikut saya akan uraikan beberapa tumpuan penyajian algoritma flowchart dalam dunia matematika, diantaranya yaitu algoritma flowchart untuk . Download now buatlah algoritma dan flowchart untuk menghitung. Kali ini saya akan membahas contoh flowchart untuk menghitung luas segitiga. Download now algoritma flowchart untuk mencari luas segitiga flowchart Untuk mencari luas segitiga adalah dengan cara menggunakan rumus luas = ½ × a × t. Gambar flowchart luas segitiga mulai masukkan luas alas dan tinggi hitung luas .

Kali ini saya akan membahas contoh flowchart untuk menghitung luas segitiga. Berikut saya akan uraikan beberapa tumpuan penyajian algoritma flowchart dalam dunia matematika, diantaranya yaitu algoritma flowchart untuk . Bagaimana cara mengimplementasikan php untuk membuat rumus luas segitiga? Buatlah algoritma untuk menghitung luas segitiga jika diketahui panjang alas. Download now buatlah algoritma dan flowchart untuk menghitung.

Kali ini saya akan membahas contoh flowchart untuk menghitung luas segitiga. Algoritma Pemrograman Chapter 2 Flowchart Pseudocode Febryanti Sthevanie
Algoritma Pemrograman Chapter 2 Flowchart Pseudocode Febryanti Sthevanie from slidetodoc.com
Algoritma dan flowchart dalam menghitung luas dan keliling lingkaran from www.scribd.com. Hasil gambar untuk al khawarizmi. Bagaimana cara mengimplementasikan php untuk membuat rumus luas segitiga? Berikut saya akan uraikan beberapa tumpuan penyajian algoritma flowchart dalam dunia matematika, diantaranya yaitu algoritma flowchart untuk . Sementara untuk mencari keliling segitiga caranya dengan . Download now algoritma flowchart untuk mencari luas segitiga flowchart Rumus untuk menghitung luas segitiga yaitu. Buatlah algoritme menggunakkan flowchart untuk menghitung.

Dengan flowchart, algoritma disajikan pada gambar 1.

Rumus luas segitiga sama sisi sama kaki dan siku siku. Hasil gambar untuk al khawarizmi. Download now algoritma flowchart untuk mencari luas segitiga flowchart Dengan pembahasan rinci algoritma dan implementasi kedalam . Berikut saya akan uraikan beberapa tumpuan penyajian algoritma flowchart dalam dunia matematika, diantaranya yaitu algoritma flowchart untuk . Download now buatlah algoritma dan flowchart untuk menghitung. Gambar flowchart luas segitiga mulai masukkan luas alas dan tinggi hitung luas . Rumus untuk menghitung luas segitiga yaitu. Buatlah algoritme menggunakkan flowchart untuk menghitung. Dari gambar flowchart menu utama di atas, pertama akan tampil menu utama dari program. Untuk mencari luas segitiga adalah dengan cara menggunakan rumus luas = ½ × a × t. Buatlah algoritma untuk menghitung luas segitiga jika diketahui panjang alas. 5) buat algoritma untuk menghitung nilai faktorial dari suatu bilangan, kemudian buat flowchart .

Gambar Flowchart Untuk Menghitung Luas Segitiga : Algoritma Menghitung Luas Segitiga Pdf : Sementara untuk mencari keliling segitiga caranya dengan .. Sementara untuk mencari keliling segitiga caranya dengan . Algoritma dan flowchart dalam menghitung luas dan keliling lingkaran from www.scribd.com. Kali ini saya akan membahas contoh flowchart untuk menghitung luas segitiga. Dengan pembahasan rinci algoritma dan implementasi kedalam . Dengan flowchart, algoritma disajikan pada gambar 1.

Posting Komentar untuk "Gambar Flowchart Untuk Menghitung Luas Segitiga : Algoritma Menghitung Luas Segitiga Pdf : Sementara untuk mencari keliling segitiga caranya dengan ."